Google Keep is one of those online platforms that can be used for taking notes in different forms like images, text, lists, etc. However, when you need to use your notes across different devices, considering offline usage, it may not provide the best reliability. Moreover, the viewing experience may not be the same across all your devices, and that's why you need to convert Google Keep to PDF.
While Google Keep itself does not provide any option to convert content to PDF, there are some methods that can work out for you. So, in this guide, we will not only share those methods but detailed guides, including steps and pictures, so you can easily try the method that suits you the best.
Google Keep is great for quick thoughts, though, its lack of a native PDF export often results in messy formatting when printing. If you want to maintain a professional layout or need to annotate your notes after conversion, try UPDF. It's a powerful, lightweight PDF editor that allows you to refine, edit, and organize your Google Keep notes once they are in PDF format. Download UPDF Free!
Windows • macOS • iOS • Android 100% secure
Part 1. Convert Google Keep to PDF Via Printing
The first and easiest method to convert your Google Keep notes into PDF format is by using the printing option. For using this option, you don't need to install any software or own a printer since it works with the default print feature but there are some limitations of using this method. The most common issue you will find is that the PDF will have formatting issues for everything including reactive checklists, images, and text formatting as well.
Moreover, this method does not support batch conversion, and you get limited customization options. Additionally, if your notes have some hyperlinked text in them, that will not be moved to PDF the same way, and only the upper layer text will move to PDF. Regardless of these issues, you can use the following steps to use this method:
Note: Make sure the note is fully expanded before printing to avoid capturing the entire browser interface.
Step 1: Open Google Keep then click on your notes to open them. Once that note window is open, you can press "Ctrl + P" to get printing options from your browser.

Step 2: Ensure that you set the Printer option to "Microsoft Print to PDF," and the rest of the settings can be customized however you need them. Now click "Print" and follow through with file saving steps. After you finish this process PDF of that Google Keep note will be saved on your PC as shown in print-preview.

Part 2. Convert Google Keep to PDF Via Copying to Google Docs
The next method involves using Google Docs and it is a more functional option since Google Keep can directly work with Google Docs by using its built-in feature. One benefit of using this method is that you get the opportunity to edit formatting and other elements in Docs before converting it into PDF. But this approach still has many limitations.
These limitations include the requirement to have an Internet connection for converting, editing and downloading. Moreover, it adds extra steps to the process and it is not efficient at handling images and checklists and sometimes you may lose hyperlink integrity as well. If you need to re-add color-coded categories, UPDF's background and highlight tools are perfect for restoring the visual organization of your original notes.
If you still want to use the Google Docs method for this conversion, you may follow the steps below:
Step 1: You will begin this method in the Google Keep interface, but this time, we will not open the note. Instead, click 3-dots "options" button then click "Copy to Google Docs" > "Open Doc" and your content from Google Keep will open in new Google Docs Window.

Step 2: Now you only need to click "File" > "Download" > "PDF Document" and everything in that Google Docs document will be converted in PDF format then download on your PC right away.

Part 3. Convert Google Keep Notes to PDF in Batch
If you have multiple Googe Keep Notes that you want in PDF format, then you can use the Batch option. However, this option is not exactly how you would want Batch processing to work. You may expect that all different notes will be converted into different PDF documents. Instead, this method allows you to select multiple notes and convert them into one combined PDF document that somewhat gets the job done and saves you time.
This method also uses Google Docs, and you get all the limitations that you face with the previous method. In addition to those, since the Docs have contents combined from all notes, the formatting issues may become more critical, and it will take even more time to resolve them. Below is a detailed guide on how you can convert Google Keep notes in batches in PDF documents:
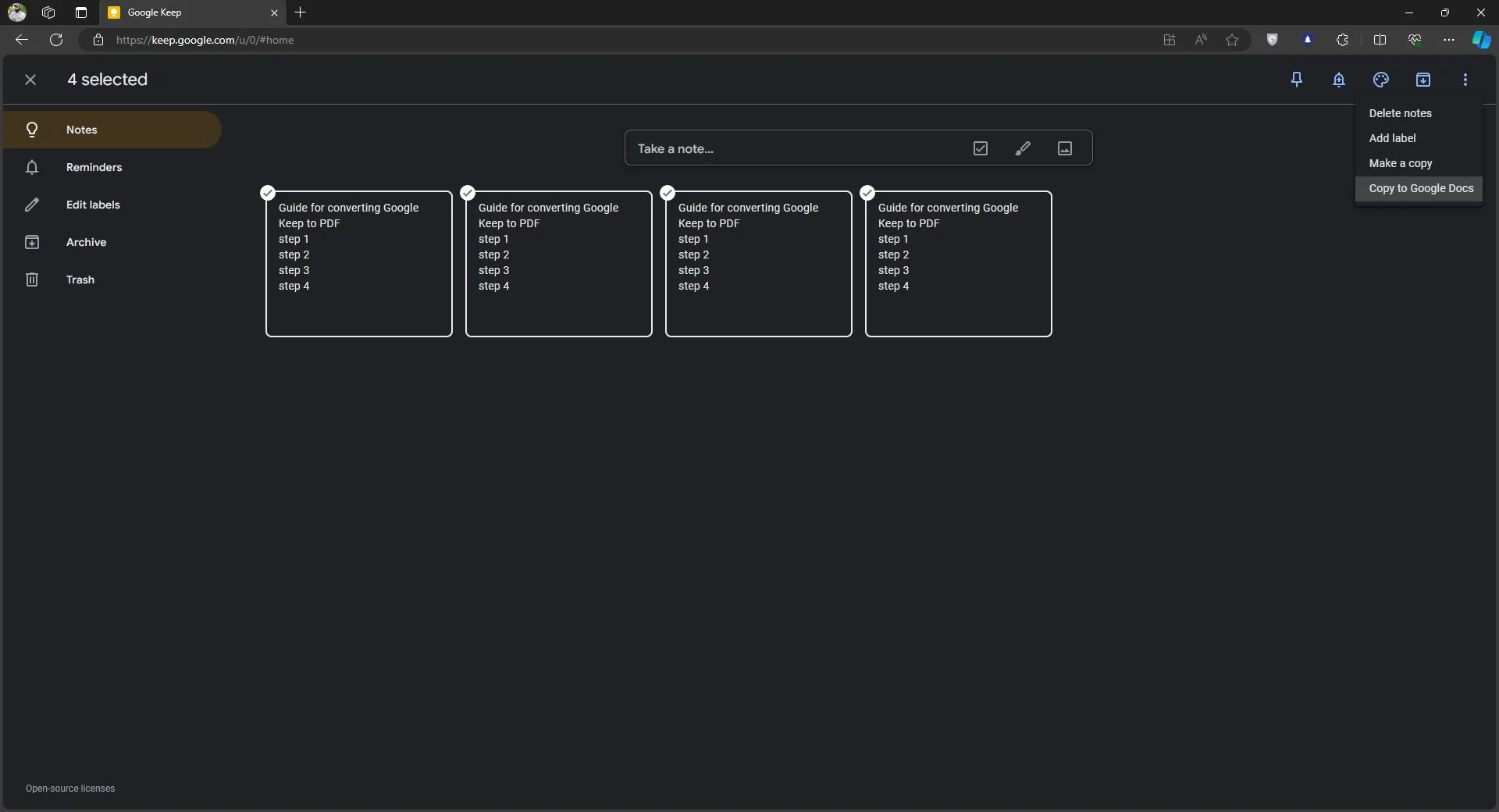
Step 1: Click, hold, and drag your cursor over multiple Google Keep notes to select them then click 3-dots "Options" button from right top of your screen where you need to pick "Copy to Google Docs" and click "Open Doc" after it shows that the contents are successfully converted.

Step 2: Rest of the process is same as previous method where you click "File" > "Download" > "PDF Document" to save contents of Google Keep Notes on your device in PDF format. The only difference this time is that the saved PDF document will contain information from multiple Google Keep Notes that you selected.

Part 4. How to Edit PDF After Creating from Google Keep Notes?
Converting your notes is just the first step. To make your Google Keep content truly professional or study-ready, you need an offline, stable editor. UPDF bridges the gap between a simple note and a structured document.
- Smart Annotation: Add comments, callouts, or shapes to your converted lists.
- Lossless Editing: Fix typos or update information directly in the PDF without going back to Google Keep.
- Multi-Platform Access: Access your notes on Windows, Mac, iOS, or Android with one account.
Windows • macOS • iOS • Android 100% secure
Step 1: Double-click desktop icon to launch UPDF software on your computer so you can open your PDF converted from Google Keep. Click "Open File" then pick that PDF from local storage of your PC to get that file opened, then, you can click "Edit" in "Tools" to edit PDF and select one of the options from top to edit contents in that document. Double-click anywhere in the document to get editing options.

Step 2: If you want to annotate that document you will click "Comment" in "Tools". Then pick one of the available annotation options like "Highlight" "Strikethrough" etc. You can click and drag your cursor over text to highlight or strikethrough it and similarly use other annotation tools. After editing and annotating, save progress by using the "Ctrl + S" keyboard shortcut.

UPDF has many other features. You can learn more about it through the wccftech UPDF review. Or watch the below video review for learning everything that UPDF is capable of:
Final Words
There could be many reasons why you need to convert your notes from Google Keep to PDF format. The most common one is that you need to share your notes. Since not everyone has Google Keep, it is better to convert them to PDF. Here, we shared 3 indirect ways that you can use for efficient conversion.
After you convert your notes to PDF format, you will need to edit or organize them, and for that, you must use one PDF editor. Here, we recommend you to download UPDF apps on your smartphones and computers via the below button and edit per your requirements.
Windows • macOS • iOS • Android 100% secure
UPDF
UPDF for Windows
UPDF for Mac
UPDF for iPhone/iPad
UPDF for Android
UPDF AI Online
UPDF Sign
Edit PDF
Annotate PDF
Create PDF
PDF Form
Edit links
Convert PDF
OCR
PDF to Word
PDF to Image
PDF to Excel
Organize PDF
Merge PDF
Split PDF
Crop PDF
Rotate PDF
Protect PDF
Sign PDF
Redact PDF
Sanitize PDF
Remove Security
Read PDF
UPDF Cloud
Compress PDF
Print PDF
Batch Process
About UPDF AI
UPDF AI Solutions
AI User Guide
FAQ about UPDF AI
Summarize PDF
Translate PDF
Chat with PDF
Chat with AI
Chat with image
PDF to Mind Map
Explain PDF
PDF AI Tools
Image AI Tools
AI Chat Tools
AI Writing Tools
AI Study Tools
AI Working Tools
Other AI Tools
PDF to Word
PDF to Excel
PDF to PowerPoint
User Guide
UPDF Tricks
FAQs
UPDF Reviews
Download Center
Blog
Newsroom
Tech Spec
Updates
UPDF vs. Adobe Acrobat
UPDF vs. Foxit
UPDF vs. PDF Expert
Delia Meyer
Enola Davis