Have you been asked the question "How can Google convert JPG to PDF"? UPDF has streamlined this article to help you with the best guides to convert your JPG files into PDF formats with Google. Read further down this article to see how.
Not to delay you any longer, let us show you how to convert JPG to PDF with Google below.
How To Convert JPG to PDF Online with Google Drive
Google Drive can help you convert JPG to PDF. Below is a quick guide on how to convert JPG to PDF with Google Drive:
Step 1
Log in to your Google Drive account and upload the JPG file that needs conversion. This can be done by uploading them from the device using the "New" button, then file upload.

Step 2
Click on "Files" to reveal all files uploaded on your Google Drive, and select the image file that needs to be converted.

Step 3
Once the file has been selected, right-click on the selected file to reveal a context menu. Select "Open with" from the menu, which reveals a sub-menu. Click "DocHub" from the sub-menu. This should open the selected JPG file in JPG format.

Step 4
"DocHub" is a third-party app that is embedded in Google Drive to help convert JPG to PDF. Once the file is opened in JPG format, click the "Download" sign at the top right corner of your screen. This action will bring a menu where you can download the file in PDF format.

Step 5
When you click on "Download," DocHub will process the JPG file and a PDF version of the file will be automatically downloaded to your device.

How To Convert JPG to PDF Online with Google Docs
Google Docs is another online tool that helps you convert JPG to PDF with Google. The process is simple just like Google Drive, but with some manual input. If you need to edit the image before conversion, such as adding text, you can use the Google Docs tool as well. To use Google Docs to convert JPG to PDF, follow the steps below.
Step 1
Log in to your Google Drive account and start a new Google Docs file. This can be done by clicking the "New" button, and then selecting "Google Doc".

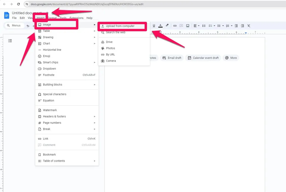
Step 2
This opens a blank word page. Click on "Insert" to open up the context menu, then click on "Image". On the drop-down menu, there are several options to add your image file to the document. You can either upload the image directly from your device or upload the image from your Google drive.

Step 3
Once you select the file, it attaches the image to the document. If you need to do some editing on the image, you can do so using some of the options provided on the document. You can add text, or crop the image. If you have multiple images to convert to PDF, you can add them as well, organizing them either in single or multiple pages.
If the document is in great shape, click on "File", then select "Download", then select "PDF Document.pdf" from the sub-menu. This downloads your file in a PDF format. You have just used Google to convert JPG to PDF.

How to Convert JPG to PDF Without Google
Converting your image files to PDF with Google is quick and easy, however, there are several drawbacks to the process, as listed below.
- For someone who wants to convert multiple files, you cannot combine all JPGs into one PDF file.
- It is also impossible to edit the JPG without losing the format.
- Google has some limitations on the sizes of files you can upload, thus giving you concerns when you want to convert large files.
- To convert JPG to PDF with Google, you will need an internet connection. This can be a barrier in areas with low data services.
If you do not want to convert JPG to PDF with Google as it cannot provide the result you need, then, you can use other tools. There are many online or offline tools to convert JPG to PDF without Google. For the offline tools, you can use UPDF, Adobe Acrobat, PDF Expert, etc to import images and export them as PDF documents. There are also many ways to convert JPG to PDF online like iLovePDF, Convertio, SmallPDF, etc. However, it is not suggested to test each tool one by one. So we recommend you to use the Offline tool – UPDF.
Most of these problems associated with Google converting JPG to PDF can be fixed using UPDF. UPDF is an all-in-one AI PDF editor that allows you to efficiently and easily edit, annotate, summarize, translate, and convert PDFs. It is compatible with Windows, Mac, Android, and iOS. Click the below button to download this software here.
Windows • macOS • iOS • Android 100% secure
In using UPDF, you can either convert one file or multiple files into one PDF document. See the steps below.
Convert One JPG to One PDF on desktop
If you have just a single JPG file to convert to PDF, you should use this method. To convert one JPG file to PDF, download UPDF, install the software and launch it.
Step 1
After launching the application, click on "Tools".
Step 2
Next, click on "Create". This brings out a drop-down menu, then select "PDF from Image". This prompts you to select your image from the folder in which it is stored on your device.

Your image is added to the fray as soon as you click it. Click "File" and "Save" to automatically save your JPG file as a PDF document. Readers can use OCR to make the PDF editable, then, edit the converted PDF if needed.
Convert One JPG to One PDF on mobile
Step 1. Download UPDF for iOS from App Store or UPDF for Android from Play Store. Then open UPDF on your phone, click the "+" button in the bottom right corner.

Step 2. Click "Photos" and upload your image.

Step 3. Click the "three dots" symbol under your file, and choose "Convert to PDF".

Convert JPGs into One PDF
If you need to convert multiple JPG files into one PDF documents, you should use this method. To convert multiple JPG files into one PDF document, click the button below and download UPDF, install the software and launch it.
Windows • macOS • iOS • Android 100% secure
Step 1
After launching the application, click on "Tools".
Step 2
Next, click on "Merge". This combines multiple image files into one PDF document. Then click "Add Files". A prompt asks you to add images from your device. Hold "CTRL" while you select more than one image. When you are done selecting images, click "Apply".

Your new PDF document is automatically saved on your device. Readers can use OCR to make the PDF editable, then, edit the converted PDF if needed.
You can test this tool by clicking the below button to get its free trial version. And when you decide to purchase this tool, you can click the below picture to upgrade to pro version at a big discount.
Windows • macOS • iOS • Android 100% secure
UPDF has many other features you can benefit from. Some of the features include:
Edit PDF
UPDF allows you to edit text, images, watermarks, links, backgrounds, headers and footers, forms, pages, and more in PDFs as quickly as in Word.
Merge or Split PDFs
UPDF can combine multiple files into one, edit and save, then split it into separate documents, keeping your PDFs organized and manageable.
Customize Your PDFs
UPDF can help you resize pages, change backgrounds, add watermarks, and edit headers/footers. You can also use UPDF to enhance the security and clarity of your PDF documents for a fresh and polished look.
UPDF Cloud
UPDF Cloud makes your work with PDFs easier on any platform or device. It provides cloud storage which enables the user to organize all documents. All your files are readily available, thereby setting your work to be productive and efficient across platforms.
To know more about UPDF, you can watch the below video guide.
Final Words
With these simplest ways, one can easily convert JPG to PDF with Google. This is the most credible means through which small businesses and individuals will be able to smoothen the processing of document conversions. Download UPDF to ease you in getting a high-quality document after converting JPG to PDF with Google.
UPDF
UPDF for Windows
UPDF for Mac
UPDF for iPhone/iPad
UPDF for Android
UPDF AI Online
UPDF Sign
Edit PDF
Annotate PDF
Create PDF
PDF Form
Edit links
Convert PDF
OCR
PDF to Word
PDF to Image
PDF to Excel
Organize PDF
Merge PDF
Split PDF
Crop PDF
Rotate PDF
Protect PDF
Sign PDF
Redact PDF
Sanitize PDF
Remove Security
Read PDF
UPDF Cloud
Compress PDF
Print PDF
Batch Process
About UPDF AI
UPDF AI Solutions
AI User Guide
FAQ about UPDF AI
Summarize PDF
Translate PDF
Chat with PDF
Chat with AI
Chat with image
PDF to Mind Map
Explain PDF
PDF AI Tools
Image AI Tools
AI Chat Tools
AI Writing Tools
AI Study Tools
AI Working Tools
Other AI Tools
PDF to Word
PDF to Excel
PDF to PowerPoint
User Guide
UPDF Tricks
FAQs
UPDF Reviews
Download Center
Blog
Newsroom
Tech Spec
Updates
UPDF vs. Adobe Acrobat
UPDF vs. Foxit
UPDF vs. PDF Expert
Delia Meyer
Enola Miller
Lizzy Lozano
رغداء محمد